4 个回答
            
        PowerDesigner

由SAP开发的PowerDesigner是一种以其对复杂企业数据架构的支持而闻名的全面数据建模工具。它可以实现数据运动建模,从而提供了对数据如何跨组织流动的全面看法。该工具支持多个数据库平台,帮助企业有效地管理结构化和非结构化数据。

由SAP开发的PowerDesigner是一种以其对复杂企业数据架构的支持而闻名的全面数据建模工具。它可以实现数据运动建模,从而提供了对数据如何跨组织流动的全面看法。该工具支持多个数据库平台,帮助企业有效地管理结构化和非结构化数据。
发布于:7个月前 (04-14) IP属地:
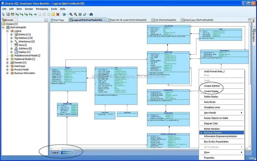
    Oracle SQL Developer Data Modeler

Oracle SQL开发人员Data Modeler是一种免费的功能丰富工具,设计用于关系和尺寸建模。它与Oracle数据库无缝集成,支持多层设计,逆向工程和架构生成。 该工具允许用户可视化数据库结构和关系,从而更容易优化性能。

Oracle SQL开发人员Data Modeler是一种免费的功能丰富工具,设计用于关系和尺寸建模。它与Oracle数据库无缝集成,支持多层设计,逆向工程和架构生成。 该工具允许用户可视化数据库结构和关系,从而更容易优化性能。
发布于:7个月前 (04-14) IP属地:
    IBM InfoSphere Data Architect

IBM Infosphere Data Architect是一种专为协作数据建模而设计的企业级工具。它与IBM的数据管理产品套件集成在一起,并支持版本控制,模型验证以及向前和反向工程。该工具简化了数据库设计,帮助组织标准化不同系统的数据结构。

IBM Infosphere Data Architect是一种专为协作数据建模而设计的企业级工具。它与IBM的数据管理产品套件集成在一起,并支持版本控制,模型验证以及向前和反向工程。该工具简化了数据库设计,帮助组织标准化不同系统的数据结构。
发布于:7个月前 (04-14) IP属地:
    ER/Studio ER/Studio

ER/Studio是一种强大的数据建模工具,以其在逻辑和物理数据库设计中的高级功能而闻名。它提供了一个直观的视觉界面,用于设计,记录和管理数据模型。 该工具支持数据库逆向工程,模型版本和协作,使其非常适合企业规模项目。

ER/Studio是一种强大的数据建模工具,以其在逻辑和物理数据库设计中的高级功能而闻名。它提供了一个直观的视觉界面,用于设计,记录和管理数据模型。 该工具支持数据库逆向工程,模型版本和协作,使其非常适合企业规模项目。
发布于:7个月前 (04-14) IP属地:
    
            我来回答
        
        
            您需要 登录 后回答此问题!
            
                    