上文《云原生service mesh微服务开发系列(五)使用istio部署grpc项目》我们演示了如何把服务部署到istio的网格里面。这篇文章我们介绍下如何更换端口。
上文我们主要是通过宿主机的30828端口进行访问的,示例如下:
在实际中,如果k8s集群比较大,那么我们可能会涉及到更换端口,此时我们可能把服务从30828端口访问修改为32666端口访问。此时我们需要改动的主要是有2个配置文件,分别是自定义的gateway端口和istio-ingressgateway的端口。下面来实操一下:
1)修改自定义的gateway端口
这里简单,直接修改刚才创建的ingress_gateway.yaml文件,把里面的80修改为其他端口,例如:333,示例如下:
修改完成之后执行:
kubectl apply -f ingress_gateway.yaml
就会自动变更端口了,示例图如下:
2)修改istio-ingressgateway端口
修改这个端口也比较简单,使用如下的命令:
kubectl edit svc istio-ingressgateway -n istio-system
由于这里我们是http的端口,所以照抄一个上面的http端口案例即可:
修改完之后进行保存,就可以看到新开仿了32666端口了:
接着我们使用宿主机的32666端口测试一下:
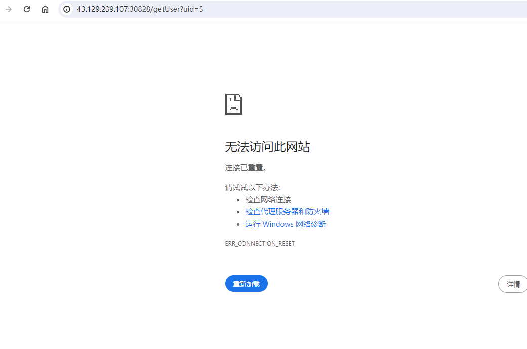
可以看到能正常访问,而我们之前的30828端口已经访问不到了:
以上就是istio网格更换istio-ingressgateway访问端口的案例。
















还没有评论,来说两句吧...